上一篇
解析计费系统源码
- 网站源码
- 2026-03-16
- 120
2026 全新 UI 解析计费系统源码 附教程
这次系统全面更新,更新了 UI 等其他功能,在原有的基础上做了升级和系统完善
以下是采用的技术栈
后端基于 Java 17 + Spring Boot + MyBatis-Plus + Sa-Token + Redis + RabbitMQ + MySQL
前端基于 Vue3 + Element Plus + Vite
手机电脑端都是自适配哦
如果快捷链接和推介计划邀请链接复制失败的话请开启 ssl,因为有安全检验
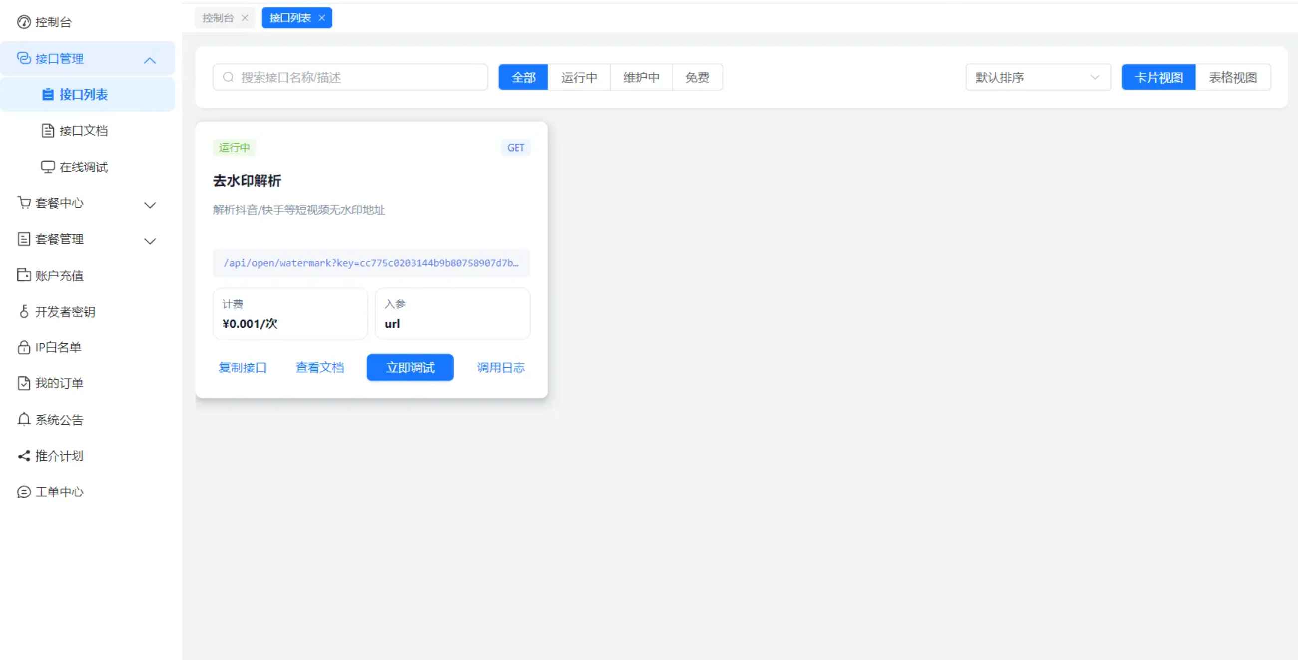
系统功能介绍
1、用户与权限管理 (用户封禁,增加余额等功能)
2、接口管理(主接口 + 轮询接口 + 自定义接口文档)
3、调用接口与计费,接口单独设置解析一次费用,例如 0.01/ 次 (计费顺序: 会员 -> 点数 -> 余额)
4、(月度 / 季度 / 年度) 会员与点数购买
5、订单与支付(支持支付宝 / 微信 / 余额)
6、推介计划分润 (后端可灵活控制分佣比例)
7、提现审核机制 (提现余额系统审核秒到,提现支付宝由人工审核打款)
8、调用日志与统计分析
9、邮箱注册 (可控制是否开启邮箱注册,注册赠送点数)
10、每日签到获取点数(可控制是否开启每日签到和每日签到设置的点数随机值,例如 1 -50 取随机值)
11、卡密兑换会员,续费,点数
12、接口请求 IP 白名单检验
13、用户管理员工单系统






隐藏资源
登陆后查看此资源立即登陆
本站所发布的全部内容源于互联网搬运,仅限于小范围内传播学习和文献参考 请在下载后24小时内删除,如果有侵权之处请第一时间联系我们删除。 敬请谅解! E-mail:kkw@vip.qq.com
本文链接:https://www.kunkunwu.com/post/8707.html


发表评论